
Managed infrastructure, robust frameworks, and best practices for building scalable and reliable AI agents.

Publish to popular channels simultaneously or deploy your own serverless channel connector in minutes on our infrastructure.

Automatically vectorize your knowledge and generate contextually aware responses.

Oversee and monitor conversations at scale. Identify issues in real-time and observe success metrics.

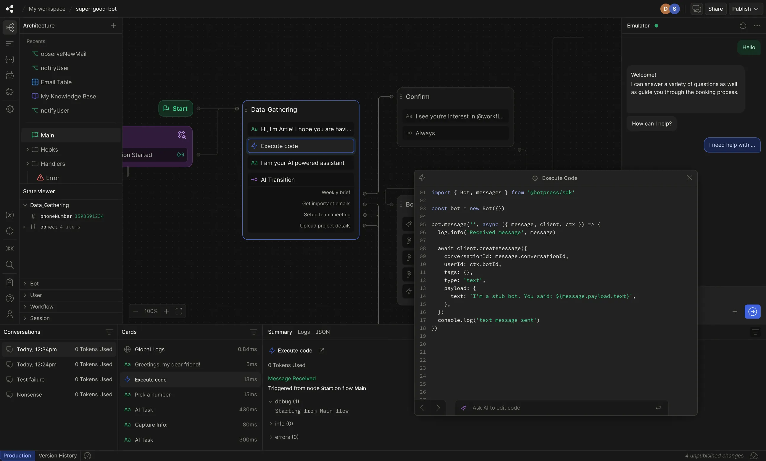
Enable business stakeholders to make changes to bots and build basic workflows in a low-code, visual workflow editor.

Every bot has access to auto-scaling tables and an API to upload images, voice clips, and files.

Label previous conversations to teach your bot how it should respond to future queries.
Empower your non-technical team to continue building and maintaining bots in a low-code, feature-rich editor.

Our platform adheres to SOC II standards, ensuring the highest level of security for your data through rigorous monitoring and regular audits.
We prioritize data privacy with full GDPR compliance, empowering you with control over personal information.
Roll out Botpress across your organization while complying with your IT team’s security policies with custom SSO.
Dive into our documentation and kick-start your project with code samples and best practices.
Create the perfect custom integration to incorporate into agent workflows. Access our API keys, developer tools, and guides.
Connect with our experts during weekly office hours. Get support, discuss strategies, and troubleshoot with us every week.
Craft amazing AI agent experiences.